티스토리 뷰
트랜젝션은 업무를 처리하기 위한 개념적인 실행단위입니다. 예를 들어 여러 UPDATE이 모여 계좌이체라는 하나의 트랜젝션을 만들 수 있는 것입니다.
트랜젝션을 안전하게 처리하기 위해서는 여러 SQL들이 임시공간에서 테스트되어야 하며, 이 과정에서 다른 세션이 개입해서는 안됩니다.
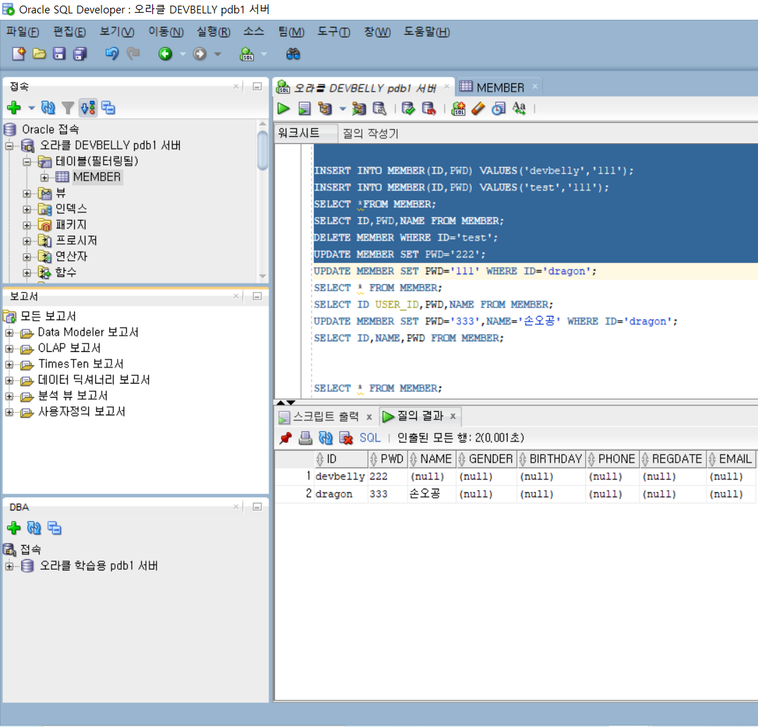
[사진 1]

[사진 2]

사진 1과 2는 같은 데이터베이스와 같은 계정을 사용하지만 접속하는 환경이 달라 다른 세션으로 나뉜 상태입니다.
서로 다른 세션이므로 SELECT * FROM MEMBER; 을 실행하게 되면 다른 결과가 나오게 됩니다. 사진 1에서 INSERT한 정보들을 COMMIT하기 전까지는 임시공간에서 테스트 되어 다른 세션에 노출되지 않습니다.
[사진 3]

첫 번째 세션에서 COMMIT을 하게 되면 다른 사용자에게도 노출이 되므로 두 번째 세션에서 동일한 데이터가 조회가능합니다. 만약 COMMIT 하기 전 내용을 취소하고 싶으면 ROLLBACK 명령어를 사용하면 됩니다.
임시 공간에서 테스트 되는 도중에는 다른 세션의 개입을 막기 위해 LOCK을 걸게 됩니다. 예를 들어 첫 번째 세션에서 'dragon'에 대한 UPDATE를 진행해 보겠습니다.

이 시점에서 두 번째 세션에서 UPDATE를 진행하게 된다면

바로 처리가 되지 않고 ScriptRunner 작업이라는 것이 생기며 기다리는 것을 알 수 있습니다. 변경사항을 결정(COMMIT, ROLLBACK) 하기 전까지는 LOCK이 해제되지 않습니다.
출처
'Oracle' 카테고리의 다른 글
| [Oracle] ROWNUM을 통한 행 제어하기 (0) | 2021.01.04 |
|---|---|
| [Oracle] 데이터 타입 (0) | 2021.01.03 |
| [Oracle] Listener refused the connection with the following error : ORA-12505 오류 (0) | 2021.01.03 |
| [Oracle] DML ( INSERT / SELECT / UPDATE / DELETE) (0) | 2020.12.29 |
| [Oracle] DDL ( CREATE / ALTER / DROP ) (0) | 2020.12.29 |
댓글
공지사항
최근에 올라온 글
최근에 달린 댓글
- Total
- Today
- Yesterday
링크
TAG
- sorting
- 정렬
- union find
- Oracle
- 2-SAT
- bfs
- dijkstra
- 이분매칭
- implementation
- Suffix Array
- 트라이
- Fenwick
- DP
- sweeping
- kmp
- string
- spring boot
- 스위핑
- Segment tree
- spring
- SCC
- hld
- 좌표압축
- knapsack
- 동적계획법
- 세그먼트트리
- 펜윅트리
- 이분탐색
- greedy
- dfs
| 일 | 월 | 화 | 수 | 목 | 금 | 토 |
|---|---|---|---|---|---|---|
| 1 | ||||||
| 2 | 3 | 4 | 5 | 6 | 7 | 8 |
| 9 | 10 | 11 | 12 | 13 | 14 | 15 |
| 16 | 17 | 18 | 19 | 20 | 21 | 22 |
| 23 | 24 | 25 | 26 | 27 | 28 | 29 |
| 30 |
글 보관함
